F-Secure har en stor skare af sikkerheds produkter, og til erhverv har jeg valgt 2 typer, som jeg kan stå inde for.
- Og den funktion skal man ikke kimse af, måske er det den version du skal ha, da det løser flere af dine problemer, i samme musseklik.
Vil du ha lokal styr på hvordan dine PC klienter har det, er det den lokale management du skal ha.
Denne lokale manager, er stadig mulig, men den anden PSB, er den der sælges mest. Alle har adgang til nettet, og så giver det ikke så meget mening med en lokal policy server. Eller vil du ha at dine enheder bliver styret lokalt, så er denne Policy manager noget for dig.
Hvem skal så styre consol/hoved programmet, skal firmaet det selv, eller skal det være mig Chris fra avirus.dk eller i samarbejde ?
Forskellen på de 2 typer sikkerheds produkter fra F-Secure, er at PSB typen, er en sky applikation, (Security As A Service) du eller jeg sidder med en Internet side, og kan se/styre/overvåge alle sikkerheds områderne på computerne, og se om der er virus på, eller nogle der ikke er opdateret, eller hvor Firewallen er slået fra, eller om der mangler opdatertinger af Java, Flash, Adobe PDF eller Windows mangler opdatering, så klarer F-Secure PSB (kun PSB) også dette :

Alt sammen sker i en browser, det vil sige, så længe du har adgang til internettet, så kan du overvåge, og checke at alt er som det skal være.
- Du kan tilmed få email og SMS hvis der er noget som ser forkert ud, alt efter hvordan man sætter systemet op.
Som billedet herunder, er der flere indstillings muligheder:

PBS er for den mellemstore virksomhed, som har indset at virus, spyware og gamle programmer, er en reel trussel.
Den anden type, er til større firmaer, over ca 30/60 computere, og den type har jeg arbejdet med i mange år, og kender den ret godt.
Den version arbejder med en server man har i firmaet, som kører enten Windows eller Linux (anbefaler Windows) der skal programmet på, som ikke kræver så meget, fx en god server kan styre ca 9000 computere.
Her er et billede fra det system, taget fra F-Secure´s materialer.

Det er den måde som den arbejder på, og sådan set er der ikke så meget funktions forskel på PSB versionen og denne Policy Manger version.
Her har man alt styring i huset på egen server, og i PSB versionen er det i skyen med en begrænset funktionalitet.
Det vil sige, at med PBS, skal man bare have fat i nogle licenser, og så installere, og så er det sådan set iværksat.
Med Policy Manger version her, skal man ha en server, og et operativ system, og så skal man ha noget software, og licenser, og så skal man installere, og så er det iværksat.
fra klientens side, er der langt flere muligheder i Policy Manger versionen.
Herunder har jeg fået lov fra en kunde, at lægge nogle billeder ud, af den store udgave, med Policy Manger.

Herover, er det en slags overblik "Summary"
...
Herover er det opsætning af "Real-Time scanning" som i mine øjne, er den vigtigste.

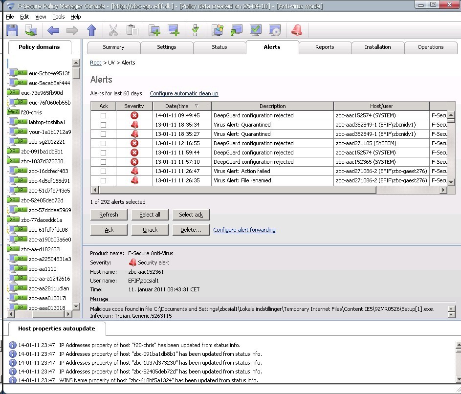
Her over er de de "Alerts" alarmer, som er belvet genereret af den ene eller den anden grund.

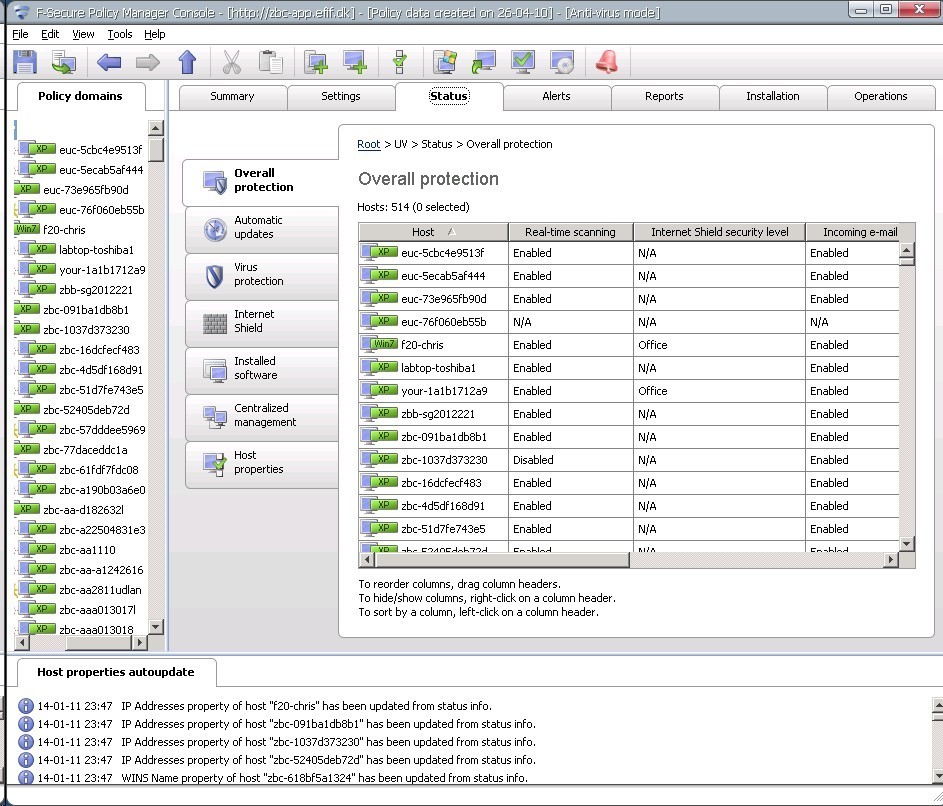
Herover er der en oversigt over maskinerne på netværket, hvordan de har det lige nu... man kan se at en enkelt maskine har ikke svaret retur, inden for de 10 min som er den grænse jeg har sat op.

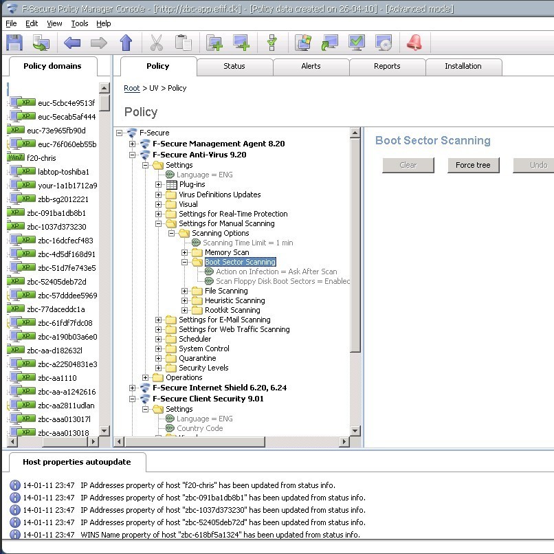
Herover er der et enekt billede, af "Advances Settings" der er mange indstillinger man kan sætte, men under normale omstændigheder er det ikke nødvendigt at pille ved noget der, har kun gjort det 2-3 gange, såvidt jeg husker. 

Billedet herover, er så det sidste, og det er en Web Reporting, så man kan se hvad F-Secure så stopper, og det er ikke så lidt.
De fleste via i dag, kommer når man surfer ganske almindeligt, på de sider man nu plejer, så et Avirus er så absolut nødvendigt.
Det var så de billeder, som jeg syntes et godt overblik af F-Secure for firmaer...
Har du noget st spørge om, så spørg endelig på



